Ghidra 作为一个跨平台的逆向工具,可以在 Linux 上运行,也支持 Win32 应用的反编译。如果要调试 Win32 应用,那可就麻烦了。Win32 应用可没法支持跑在 Linux 上,但可以借助 Wine 运行。
那么这篇文章将介绍 Win32 应用在 Ghidra 上调试的方法、各种问题以及解决方案。
在 Linux 编译一个 Win32 应用
随便写点代码吧(
1 |
|
在这命名为 foo.c,使用系统包管理器提供的 mingw32 跨平台编译器进行编译,此处以 openSUSE Tumbleweed 为例。
1 | x86_64-w64-mingw32-gcc foo.c -o foo.exe |
验证一下编译出来的 Win32 应用是否能执行。
1 | wine foo.exe |

在 Wine 上启动 GDB 服务器
通过包管理器安装用于运行在 Wine 上的 GDB,以 openSUSE Tumbleweed 为例,需要添加源 windows:mingw:win64,后安装 mingw64-gdb。
此处可借助工具 opi (OBS Package Installer) 进行安装。
1 | sudo opi mingw64-gdb |

安装完成后,可通过指令:
1 | wine /usr/x86_64-w64-mingw32/sys-root/mingw/bin/gdbserver.exe :<port> <binary> |
对目标 Win32 应用启动 GDB 服务器。

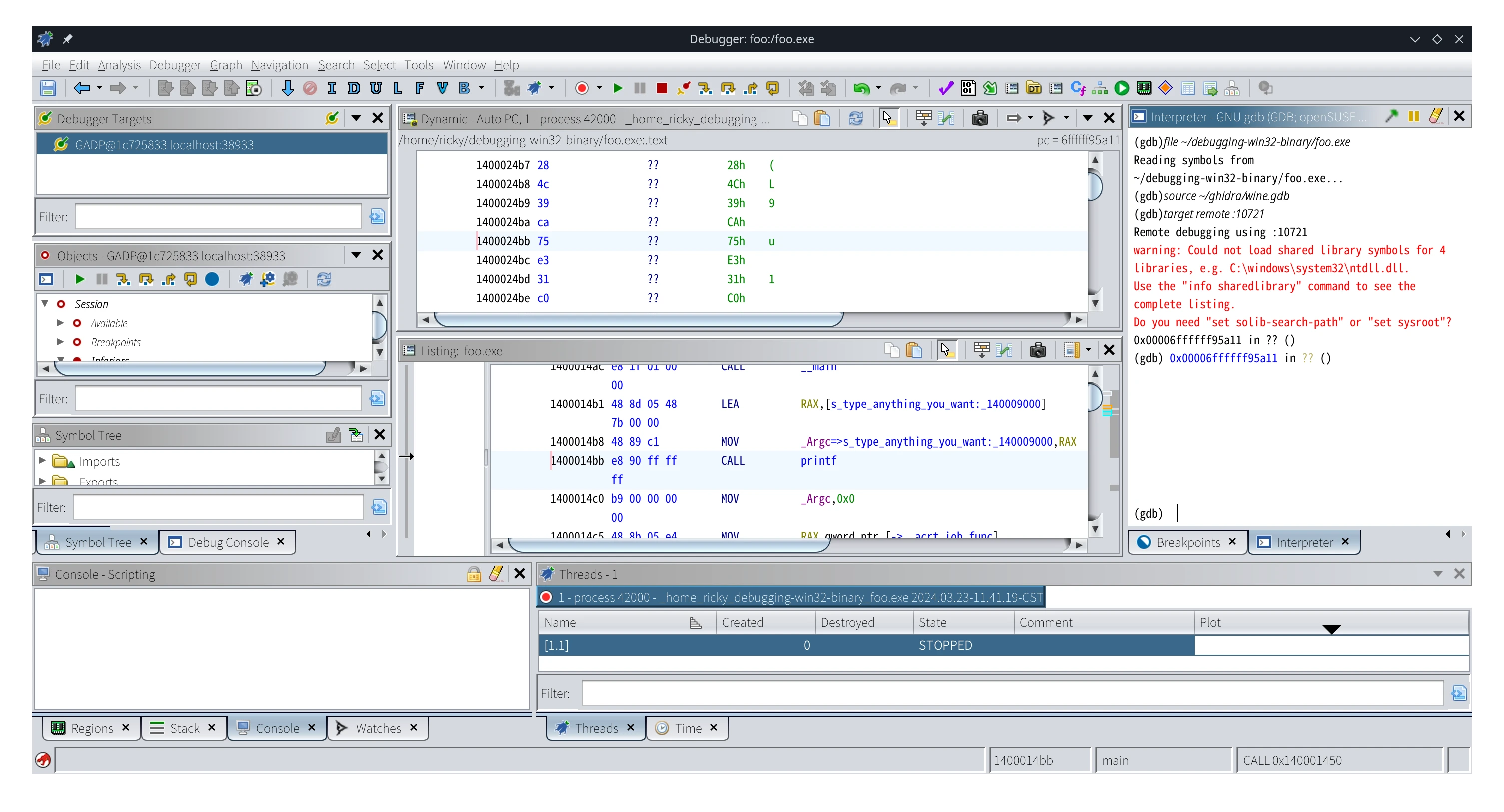
在 Ghidra 调试器进行调试
在 Ghidra 调试器窗口左上角处的 Debugger Targets 窗口点击 Create a new connection to a debugging agent,如图所示位置:

选择 gdb via GADP(建议,下文以 gdb via GADP 模式进行调试)或 gdb(不建议)。

部分发行版所提供的 gdb 可能不支持多平台调试,如 Debian / Ubuntu 需要使用 gdb-mingw-w64 包所提供的 i686-w64-mingw32-gdb 及 x86_64-w64-mingw32-gdb 进行调试,需要修改 GDB launch command。
此处 openSUSE Tumbleweed 提供的 gdb 支持多平台调试,无需修改。
连接 GDB 成功后,在右侧工作区的窗口中会有新建的 Interpreter 窗口,在里面执行 GDB 指令。

1 | file /path/to/foo.exe |
即可完成读取可执行文件及连接在 Wine 启动的 GDB 服务器。
但是会发现在 Interpreter 窗口出现了报错:
Not supported on this target.

发生了什么事呢?简单来说,Ghidra 依赖于 GDB 指令 info proc mappings 来确定可访问的内存区域,但 GDB 并没有在 Windows 上实现这个指令。
解决 mappings 问题
虽然说 Windows 上没有实现这个指令,但我们可以实现一个。
在 Wine 上的一个进程是可以对应到 Linux 的一个进程的,而 Linux 的 procfs 中提供了 maps 文件,同样可以用来获取 info proc mappings 相关的信息。
于是此处可以借用 Ghidra 内置的 GDB Python 脚本 remote-proc-mappings.py 实现对指定 PID 的进程以 info proc mappings 格式输出对应的 maps。
脚本位置通常位于 <Ghidra 根目录>/Ghidra/Debug/Debugger-agent-gdb/data/scripts/remote-proc-mappings.py
此外,需要编写一个脚本用于获取进程的 PID,虽然 Ghidra 提供了脚本 getpid-linux-i386.gdb,但其文档写着:
1 | # Note that binaries linked with non-executable stacks, such as those |
可见该脚本适用范围非常有限。
通过程序名获取
换一种思路,通过 top 可以查看到,所要调试的可执行文件的 cmdline 就是可执行文件的位置,虽然不太可靠,但可以根据这一点进行编写脚本:
1 | import contextlib |
将其保存于 ~/ghidra/get-wine-pid.py。
后可根据 wine32_info_proc_mappings.gdb 脚本编写出用于 Wine 的 info proc mappings 指令:
1 | source /usr/lib64/ghidra/Ghidra/Debug/Debugger-agent-gdb/data/scripts/remote-proc-mappings.py |
将其保存于 ~/ghidra/wine.gdb。
回到 Ghidra,在 Interpreter 窗口中执行指令:
1 | file /path/to/foo.exe |
你能发现 Ghidra 能正常进行调试工作了,Interpreter 也没出现相关的报错。

至此,你可以在 Ghidra 上通过 Wine 调试 Win32 应用了。
对 .text 头部进行 Patch
这一部分其实是后面补充更新的,根据 John Millikin 老师的文章(见后记)给出的第二个方案,通过对在 .text 中未使用的空区域 / 错误处理分支把下面指令 Patch 上调用 sys_getpid syscall 执行并读取:
1 | MOV eax, 20 ; sys_getpid |
在 Win32 应用上 .text 通常是固定的 offset,此处可将 i386 的 Patch 在 0x401020 上(John Millikin 老师的文章中给出的数据),而 amd64 的可以 Patch 在 0x140002000 上(经过我自己测试出来的数据)。
因此,可针对 i386 及 amd64 可分别定义出两个指令:
1 | define getpid-linux-i386 |
将其保存于 ~/ghidra/get-wine-pid.py。
分别编辑出适用于 i386 及 amd64 的脚本:
1 | source ~/ghidra/getpid-linux.gdb |
将其保存于 ~/ghidra/wine-i386.gdb。
1 | source ~/ghidra/getpid-linux.gdb |
将其保存于 ~/ghidra/wine-amd64.gdb。
参照上一种方法进行对 GDB 脚本文件的引用,根据实际架构配合使用。
后记
2024-03-23
鉴于我在 Linux 上进行 Win32 应用调试的需求,我找到了 John Millikin 老师的文章 *Debugging Win32 binaries in Ghidra via Wine*。前前后后尝试了几次,还怀疑是不是发行版提供的 GDB 有问题,在 target attach 之后显示无法访问对应内存区域。直到我发现了这个脚本在 Ghidra 并入了主分支后写的文档标注才发现适用范围非常有限。
于是自己尝试写一个脚本直接通过进程的 cmdline 信息获取 PID 去 remote-proc-mappings,发现是可行的,于是写了这篇文章记录一下。
2024-03-24
在写完这篇文章后,我又在好奇,是不是因为 i386 和 amd64 的 .text 在内存 / 寄存器上区域 / 行为不同导致的原脚本无法使用。
然后我自己去手动调试了一下,发现 amd64 上 .text 头部在内存的区域位于 0x140002000,看了一下那块地方基本上都是 NOP 或者 Undefined Function 区域,就尝试了一下 John Millikin 老师的第二种解决方案,把他上面写的地址数据改成了 0x140002000 测试了一下,发现确实可行,于是更新了这篇文章。